4 bước thiết lập Light Groups trong Blender
Các Light Groups trong Blender giúp kiểm soát hoàn toàn ánh sáng sau khi render xong. Việc thêm các light group để xử lý hậu kỳ hình ảnh render giúp bạn thu về các hiệu ứng mong muốn. Trong bài viết hôm nay, iRender sẽ hướng dẫn bạn các bước thiết lập light groups đúng cách trong Blender.
1. 4 bước thiết lập Light Groups trong Blender
Bước 1: Thiết lập Groups
-
-
- Trong bảng thuộc tính View Layer > di chuyển đến Passes > Light Groups.
- Tiếp theo, thêm các groups mong muốn. Số group phụ thuộc vào từng scene. Scene ví dụ dưới đây áp dụng 3 groups: Thêm group Daylight cho nguồn sáng HDR chính, Nightlight cho một số đèn bên ngoài (ánh sáng đường phố) và Lamps cho ánh sáng nội thất.
-
Bước 2: Chỉ định nguồn sáng
Sau khi thiết lập xong các light group, ta bắt đầu gán từng group cho các đèn trong scene.
-
-
- Click chọn đèn, sau đó di chuyển đến Object Properties > Shading > Light Groups. Tại đây, bạn sẽ chọn một trong các group đã tạo ở bước 1.
- Lặp lại bước trên để gán cho từng đèn trong scene.
- Đối với HDR, bạn có thể gán ánh sáng toàn cảnh cho Light Group bằng cách điều hướng đến World Settings > Settings > Light Groups.
-
Bước 3: Thiết lập scene
Light Groups sẽ sử dụng tất cả các cài đặt render thông thường của bạn. Vì vậy bạn sẽ cần thiết lập samples, bounces và các cài đặt khác như thường làm. Tuy nhiên, có một ngoại lệ là các light group không thể được khử nhiễu trong quá trình render. Thay vào đó chúng ta sẽ xử lý nhiễu trong bước xử lý hậu kỳ. Vì vậy, hãy vô hiệu hóa nó trong render và bật Denoising Passes.
Tiếp theo, chúng ta sẽ tìm hiểu về cách dùng các light groups trong compositor.
Bước 4: Compositing (Hậu kỳ)
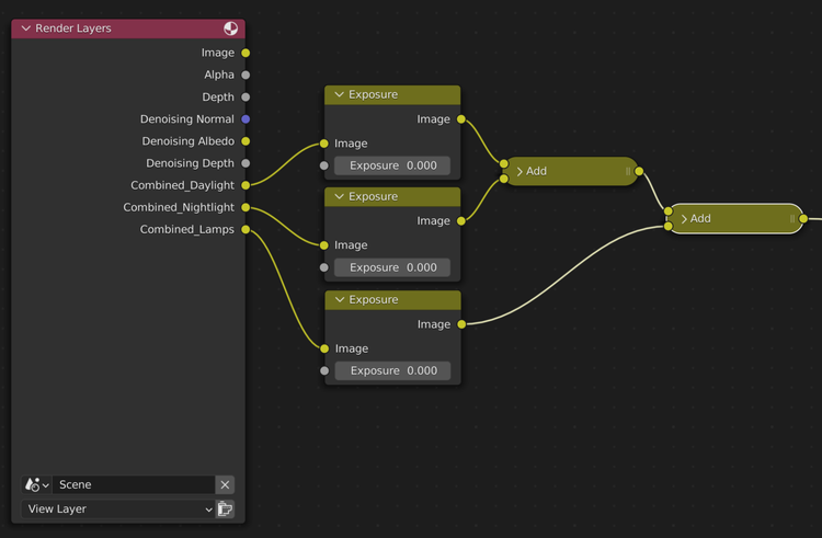
Bước đầu tiên chúng ta cần làm sau khi render xong là kết hợp các pass lại với nhau: Dùng node Color Mix > Add. (Sử dụng số lượng node Add cần để gộp hết các pass đã dùng).
Tiếp theo, thêm node Exposure vào từng light group trước khi kết nối chúng lại với nhau. Điều này sẽ giúp dễ dàng điều chỉnh cường độ của từng nhóm.
Lưu ý: Giá trị mặc định 0 sẽ sử dụng cường độ chính xác mà bạn đã thấy trong viewport. Giảm giá trị đó thành âm sẽ làm giảm sự đóng góp của các light group vào hình ảnh và và ngược lại.
Bước cuối cùng: Khi tất cả các pass được nối với nhau, hãy thêm vào một node Denoise và kết nối các Denoising pass lại. Từ đây, bạn có thể xử lý các output như bất kỳ kết quả render nào khác và tiếp tục điều chỉnh khi cần thiết.
2. iRender - Render farm online tốt nhất cho Blender
iRender là nhà cung cấp dịch vụ kết xuất đám mây tăng tốc GPU chuyên nghiệp cho kết xuất 3D và train AI với hơn 30.000 khách hàng. Chúng tôi được đánh giá cao trên nhiều bảng xếp hạng toàn cầu như CGDirector, Lumion Official, Radarrender, InspirationTuts CAD, All3DP, BlenderBaseCamp, VFX Rendering.
Dịch vụ của chúng tôi cho render Blender
iRender cung cấp nhiều gói server đơn và đa GPU RTX 3090 và RTX 4090 mạnh mẽ nhất thị trường, chắc chắn sẽ đẩy nhanh tốc độ render cho Blender. Các server RTX 3090 và RTX 4090 đều được trang bị CPU khỏe là AMD Ryzen Threadripper Pro 3955WX. CPU này cho phép bạn trích xuất dữ liệu mesh, tải textures và load dữ liệu scene nhanh hơn. Hơn nữa, các gói máy này đều có 256GB RAM và dung lượng ổ cứng SSD NVMe 2T, đáp ứng tất cả các dự án Blender lớn nhỏ. Ngoài ra, bạn có thể chuyển đổi qua lại giữa các gói cấu hình máy mà không cần phải cài lại phần mềm. Bạn thậm chí có thể chạy nhiều server cùng lúc để tăng tốc quá trình render và tất nhiên, cũng không cần phải cài đặt lại bất cứ thứ gì.
Để biết thêm thông tin chi tiết về cấu hình và mức giá cho từng gói server, vui lòng tìm hiểu tại đây.
Video test tốc độ render Blender
Dưới đây là các video test tốc độ render Blender Cycles trên các server 2x RTX 4090 và 4x RTX 4090 do nhóm iRender thực hiện. Cùng theo dõi xem quá trình render được tăng tốc ra sao nhé!
Let’s get started!
Hãy ĐĂNG KÝ để nhận COUPON trải nghiệm miễn phí dịch vụ của chúng tôi ngay hôm nay! Hoặc liên hệ với chúng tôi qua Zalo 0915875500 để được tư vấn và hỗ trợ nhanh nhất.
iRender – Chúc bạn đọc một ngày tốt lành!
Nguồn tham khảo: Nguồn: poliigon.com








